Icon Crear Crear

Introducción a BPMN

Presentación

Introducción a BPMN

Descarga la versión para jugar en papel

Edad recomendada: 16 años
3 veces realizada

Creada por

Perú

Top 10 resultados

  1. 1
    00:15
    tiempo
    100
    puntuacion
  2. 2
    00:37
    tiempo
    100
    puntuacion
¿Quieres aparecer en el Top 10 de este juego? para identificarte.
Crea tu propio juego gratis desde nuestro creador de juegos
Compite contra tus amigos para ver quien consigue la mejor puntuación en esta actividad

Top juegos

  1. tiempo
    puntuacion
  1. tiempo
    puntuacion
tiempo
puntuacion
tiempo
puntuacion
 
game-icon

Introducción a BPMNVersión en línea

Introducción a BPMN

por Patricia
1

Presentación

2

ORGANIZACIÓN TRADICIONAL ​

  • Desarrolla una visión horizontal de la empresa.​

  • No tienen en cuenta los procesos y las interrelaciones entre estos factores.​

    Cada área tiene sus propios indicadores no integrados.

3

Caso que no usa BPM

4

ORGANIZACIÓN ORIENTADO A PROCESOS

  • Desarrolla una visión horizontal de la empresa.​

  • La operación de la compañía esta centrada en los procesos​

  • El dueño del proceso es el que conoce el proceso desde inicio a fin, por lo que puede analizar los indicadores

5

OBJETIVOS DE BPM

BPM = BUSINESS PROCESS MANAGMENT (GESTIÓN DE PROCESOS EMPRESARIALES)​

  • Mejorar la eficiencia a través de la gestión de procesos​.
  • Considerando procesos modelados, automatizados,integrados,monitoreados y optimizados continuamente.
  • ​Facilitar la toma de decisiones, la administración, la operación el control y la automatización.​
  • Facilitar el entendimiento, diseño, ejecución, optimización de las actividades de negocios.

6

¿QUE ES BPMN?

BPMN = BUSINESS PROCESS MODEL AND NOTATION (MODELO Y NOTACION DE PROCESOS DE NEGOCIO)
​Es una notación gráfica que describe la lógica de los pasos de un proceso de Negocio. Esta notación ha sido especialmente diseñada para coordinar la secuencia de los procesos y los mensajes que fluyen entre los participantes de las diferentes actividades.

7

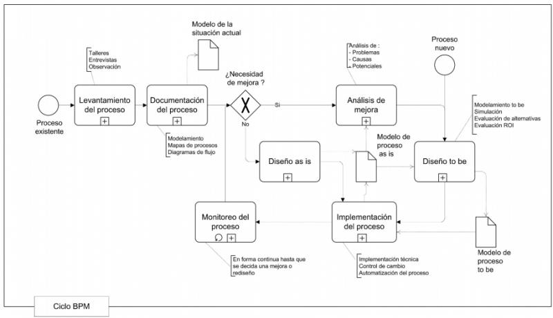
CICLO BPM

8

BIBLIOGRAFÍA

  • Freund, J., Rucker B. & Hitpass, B. (2017). BPMN Manual de Referencia y Guía Práctica Con una introducción a CMMN y DMN. Santiago. Chile.

  • Hernández, H, Martinez, D. & Cardona D. (8 de setiembre de 2015). Enfoque basado en proceso como estrategia de Dirección para las empresas de transformación. Saber, ciencia y libertad. Recuperado de https://dialnet.unirioja.es/servlet/articulo?codigo=5847006
  • Bizagi Español. (Productor). (2015). ¿Qué es BPMN?. De https://www.youtube.com/watch?v=x5k67iBzSYg
  • Go-Host México. (Productor). (2019). Explicación de BPM con ejemplo práctico. De https://www.youtube.com/watch?v=VjWTo9QZo98